Ultraviolette Strahlung - ein Gesundheitsdossier


 

12. Ozon- und UV-Messungen der Meßstation des Lycée Classique de Diekirch.

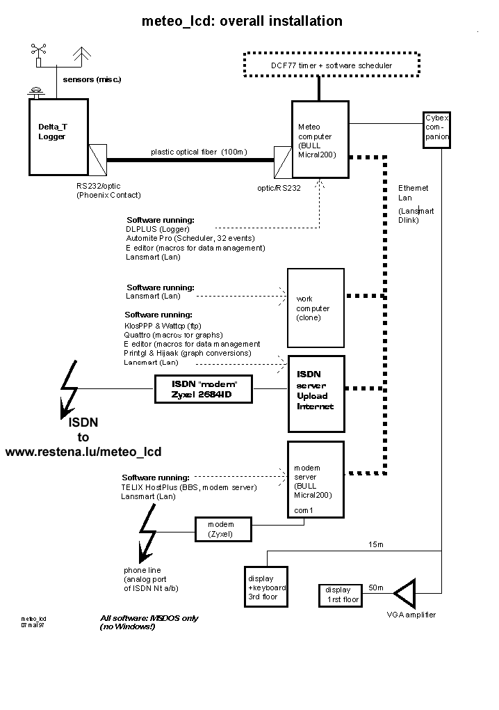
Die meteorologische Mess-Station des Lycée Classique de Diekirch (meteo_lcd) wurde im April 1994 vom Physiklabor des LCD in Betrieb genommen; Sensoren und Datenlogger befinden sich auf dem Dach des Lycée Classique de Diekirch (Höhe ca. 215m üM), und sind über eine optische Leitung mit einem lokalen Netz von 3 Steuerungscomputern verbunden (siehe Schema). Diese voll automatisierte Anlage ist speziell auf die Messung des Sonnenlichtes und der Umweltgase Ozon und CO2 ausgerichtet. Neben den üblichen Wetterparameter wie Temperatur, Feuchte, Luftdruck, Windstärke und Windrichtung werden fortlaufend gemessen:

Im allgemeinen wird jede Minute gemessen, und die Mittelwerte von 30 Messungen werden jede halbe Stunde abgespeichert.

Hinzu kommen in unregelmässigen Abständen Messungen der Dicke der Gesamt-Ozonschicht, welche allerdings nur bei blauem Himmel möglich sind (manuelle Messungen).

Die Sensoren für die erythem gewichtete UVB-Strahlung und die UVA Strahlung sind hochpräzise Geräte der Firma Solar Light Corp. (USA, Philadelphia); diese Sensoren ( siehe Photo) sind von der WMO (World Meteorological Organization) anerkannt und werden in sehr vielen Ländern eingesetzt (z.B. Frankreich).

Die UVB Werte werden regelmässig von der Division de la Radioprotection abgerufen, um den UV-Index (UVI) zu bestimmen, welcher zweimal pro Woche der Presse mitgeteilt wird.

Auch das Ozonmessgerät ist ein professionnelles Instrument, identisch zu denjenigen welche das Ministère de l'Environnement (Division Air et Bruit) in Luxemburg einsetzt.

16mal pro Tag werden die Daten der meteorologischen Station auf den Internet-Server www.restena.lu/meteo_lcd überspielt, und die wichtigsten (Temperatur, Gesamtsonneneinstrahlung, UVB, Ozon, CO2) grafisch dargestellt. Diese Grafiken werden also praktisch jede Stunde aktualisiert. Damit leistet meteo_lcd einen wichtigen Beitrag zur allgemeinen Information, und stellt die einzige frei einsehbare "near-live" Quelle für diese Umweltdaten in Luxemburg dar.

Bedienung, Wartung und Pflege der Station liegt in den Händen von Prof. Francis Massen und Jean-Paul Klein, Techniker am Physiklabor des LCD (siehe Photo von Fernand Steffen, falls erwünscht!). Neben dem "normalen" Betrieb der Station betreibt meteo_lcd fortlaufend weiterführende Forschung, in Zusammenarbeit mit der Division de la Radioprotection und auch mit ausländischen Partnern (wie z.B. der Photobiologischen Abteilung der Hautklinik der TU Dresden). Eine Reihe Artikel über die Ozonproblematik, die Kalibrierung der Sensoren sowie Vergleichsstudien und Tests von Personenschutz UVB Geräten kann man auf dem Internet Server einsehen.

 


Zurück zum Inhaltsverzeichnis